
承上
在上一篇 逆向工程与云原生现场分析 Part1 —— eBPF 跟踪 Istio/Envoy 之学步 中,介绍了如何入门 bpftrace 跟踪 Envoy。这次我们来次较深度的历险。trace 观察一下 envoy 的启动、worker 线程启动与初始化、socket 监听。
预告
开始前先做个预告,逆向工程与云原生现场分析 系列(将)包括:
- Part 1: eBPF 跟踪 Istio/Envoy 之学步
- Part 2: eBPF 跟踪 Istio/Envoy 之启动、监听与线程负载均衡
- Part 3: eBPF 跟踪 Istio/Envoy 之 downstream TCP 连接 accept、TLS 握手 与 filter_chain 的选择
- Part 4: eBPF 跟踪 Istio/Envoy 之 http filter
- Part 5: eBPF 跟踪 Istio/Envoy 之 http router
- Part 6: eBPF 跟踪 Istio/Envoy 之 cluster、 connection pool 与 outbound load balance
在系列中,我将演示如何让 bpftrace “读” 懂运行期的由 C++ 11 编写成的 envoy 进程中的对象数据。我花了一个月的时间去补上几个技术债:
- LLVM (clang++) 下 C++ 对象的内存结构,包括为 virtual 函数而生的 vtable
- gdb 小恶魔的入坑,分析 C++ 对象结构
坐稳,扶好。为免吓跑人,还是老套路,多图少代码,不过有的图有点点复杂。程序员大叔开始讲故事了。
为何
为何要 trace
这是个很好的问题。我在 逆向工程与云原生现场分析 Part1 —— eBPF 跟踪 Istio/Envoy 之学步 中已经尝试回答。如果抛开那些大话,简单来说:
- 真实
- 源码只告诉了我们程序的能力和可能性,而且很多可能性深深地隐藏于复杂的代码逻辑中很难发现。而这又和程序运行的环境、压力、甚至 CPU 温度有关🤕 。只有现场的 trace 才能告诉我们真实的运行期行为。
- 无常
- 无常不但是佛系的词,每个关注生产运行期的经历过灾难事故的程序员,都心明于此。问题出现时,设计再良好的埋点和日志永远不够用。
为何要了解启动和监听
现代人很忙,所以做每件事,都要给自己一个很好的理由(jie kou)。如果我说 just for fun. 估计很多人就 bye bye 了。所以我先引几个问题:
- 运行期的启动行为会影响性能吗?如果会,怎么影响力?
- 我们看了源码,但我们真了解它在我们环境的真实执行路径吗?还是靠经验猜?
- 每一行启动代码,都会使用于你的环境吗?还是我们以为是或不是?
- 如何优化 Envoy 性能、或者深度定制配置、定制开发?—— 深入源码,但源码不好推理或证明实际运行期行为。
- 你知道 Envoy 在哪儿,哪个 listerner ,哪个线程中 open socket fd、bind socket 、listen socket 吗?又在什么地方配置了什么 socket opt ?
- Worker thread 和 listner 是什么关系?
- Worker thread 是如何做到 event 驱动的?
- 在 C++ 的 OOP 抽象、多态与封装下,如何了解运行期的实际行为?
术语
开始前简单过一下术语,以减少后面的误解:
upstream: 流量方向中的角色:[downstream] –> envoy –> [upstream]。这里我避免用中文词上/下游,因为概念上没有统一,也容易和英文误解。downstream: 流量方向中的角色:[downstream] –> envoy –> [upstream]
以上只是部分术语,其它术语我将在首次使用时作介绍。
需要注意的是,upstream 与 downstream 是个相对于观察者的概念。
如场景:
service A–调用–>service B–调用–>service C:
如果站在
service C上,我们在把service B叫 downstream;如果站在
service A上,我们把service B叫 upstream。
例子说明
我不是一个太喜欢只讲理论的人。也相信对于初学一个理论的人来说,再多的理论抽象描述,还不如一个具体例子来得快速理解。即所谓的可以意会不能言传。从这里开始,本文将使用一个简单的部署例子来说明一系列的理论和术语。
例子软件版本
- Istio proxy release-1.11
- Envoy version: 1.19.1
- bpftrace v0.14.1
例子部署脚本
例子服务调用关系

图:服务与调用关系图
有3个服务,自下而上地调用。
- client
- fortio-server:8080
- fortio-server-l2:8080
图这样排版也是想直接反映 upstream 和 downstream 字面义。图中需要解释的,或者只有 inbound / outbound 这两个术语。首先,什么是 bound。
bound: 字面意为边界。有人译为站(名词)。而在现实的 k8s + istio 环境中,可以理解为 pod / serviceinbound: 有人译为入站。而在现实的 k8s + istio 环境中,可以理解为流量从 pod 外部进入 pod。即服务的被调用流量outbound: 有人译为出站。而在现实的 k8s + istio 环境中,可以理解为流量从 pod 内部输出到 pod 外部。
需要注意的是,对于同一个调用请求。他可以是调用者 service 的 outbound,同时也是被调用者的 inbound。如上图
回到我们的例子,其实调用关系就是:
client –> fortio-server:8080 –> fortio-server-l2:8080
例子操作系统层面的组件
我们再看看 k8s/Istio 控制下的各组件,在操作系统层面的组件与结构:

图:操作系统层面的组件与结构
相信图中已经说明,不作文字复述了。下面开始结合例子介绍一下 Evnoy 的理念和术语。
简介启动相关的架构
这部分是简介,由于篇幅限制也不可能说得非常清楚,我在考虑将来写一个独立的系列去说明。如果你是 Envoy 老手,跳过吧。
网上有很多 Envoy 的架构图,一个是 Envoy 原作者 Matt Klein, Lyft 的 [Envoy Internals Deep Dive - Matt Klein, Lyft (Advanced Skill Level)]:

图源: [Envoy Internals Deep Dive - Matt Klein, Lyft (Advanced Skill Level)]
一个是现在比较活跃的 来自 Tetrate 的 Lizan Zhou 的 [Deep Dive: Envoy]

图源:Lizan Zhou 的 [Deep Dive: Envoy]
两图区别不大,看你是否喜欢上色了。
本文只关注启动和监听,所以我们只看:
- Worker Thread
- Listener
- Listener Filter
- Network (L3/L4) filters
Envoy 内部基本概念
Worker Thread
Envoy 的 worker thread 当然是事件驱动和 non-blocking 的了:

图源: [Envoy Internals Deep Dive - Matt Klein, Lyft (Advanced Skill Level)]
即一条线程会负责多个 downstream 的 socket 连接。有同学问,和 node.js 一样,单个 loop worker thread 就足够,为何要支持多个?
原因起码有:
- non-blocking 操作有时还是会 blocking 或 waiting。如内存紧张时的内存申请,甚至虚拟内存 swap-in/out。
- 某 worker 线程有时会被操作系统调度到一个比较忙的 cpu core(Noisy neighbor),而刚好一个不定时繁忙的其它应用线程与也跑在这个 core 上。这就出现 core 调度 waiting
- NUMA 架构的机器中。单个进程要充分利用各个内存通道,必须多线程。这个 Envoy 作为 Istio gateway 部署在 NUMA 机器时,由为重要。
那么问题来了,Worker Thread 是什么时候启动?他是在上面执行 socket bind/listen 的吗?如何实现 event loop ?
Listener
顾名思义,就是监听流量的。是不是每个 Listener 都会 listen socket ? 后面再看。先浏览一下 Listener 相关的组件和启动顺序:

Listener 相关的组件和启动顺序
不好意思,直接由上面的 High Level 说明,一下拉回地面,讲源码了。不过我尽量不贴源码出来吓唬人,而是先从类功能、结构、职责说说。
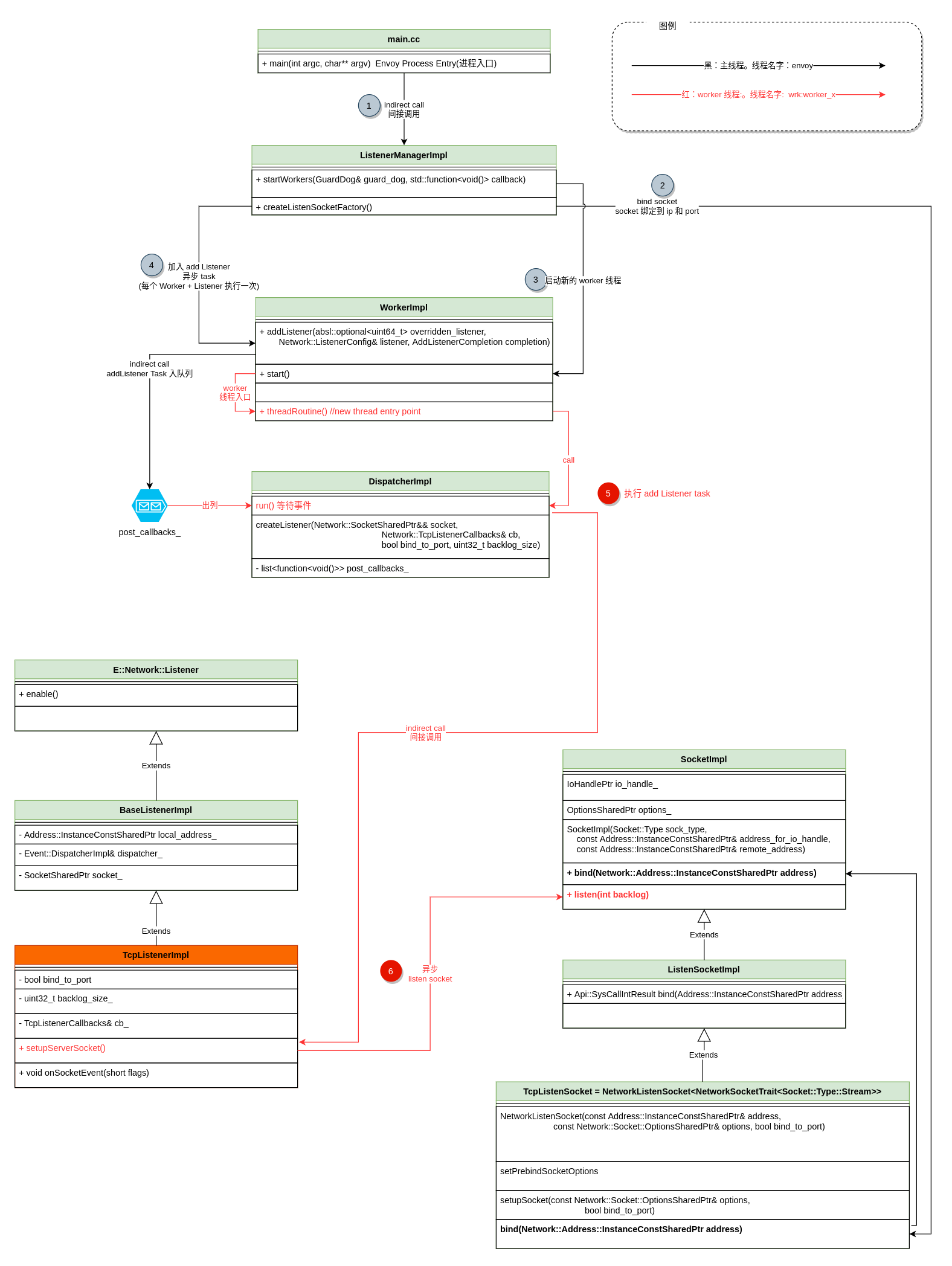
Envoy 只有两种类型的 Listener 实现。TCP 和 UDP 的。这里我只看 TCP 了。 图中信息量不少,不用怕,我慢慢道来。
首先介绍一下核心类:
- TcpListenerImpl - Listener 的核心主类。负责 listen socket 和 listen socket 事件处理(就是收到 TCP Client 的 SYN触发,即可以 accept socket 了)。
- 那么每个 Worker Thread 会为配置的每个 Listener 创建自己的专属 TcpListenerImpl 实例。
- 如:我们配置了两个 Listener, L1 和 L2。有两个 work thread: W0 和 W1 。那么会有 4 个 TcpListenerImpl 实例。
- 可以见到
TcpListenerImpl中有bool bind_to_port你就明白,真有不 bind/listen socket 的TcpListenerImpl了。
- 那么每个 Worker Thread 会为配置的每个 Listener 创建自己的专属 TcpListenerImpl 实例。
- TcpListenSocket - 负责 Listner 的实际 socket 操作,包括 bind 和 listen
- WorkerImpl - Worker 线程的主入口类
- DispatcherImpl - 主事件循环和队列类
- ListenerManagerImpl
- 创建 和 bind TcpListenSocket。
- 按配置参数创建 WorkerImpl
- 触发创建 TcpListenerImpl
或者你和我一样,刚看 Envoy 的代码时,总会混淆名字相近的类。如:TcpListenerImpl、TcpListenSocket。
细心的同学如果看了图例,就知道图中黑、红连线代表不同类型的线程的。说说图中主流程:
- 进程 main 间接调用 ListenerManagerImpl
- bind socket 绑定到 ip 和 port
- 启动新的 worker 线程
- 加入异步 task:
add Listener task(每个 Worker + Listener 执行一次) 到 worker 的任务队列中。 - worker 线程取出任务队列,执行
add Listener task - worker 线程 异步 listen socket,和注册事件处理器
细心的同学会发现问题:
- 为何要在主线程中 bind socket ?
- 可以在进程启动早期就发现 socket 监听端口冲突等常见问题。详细解释在 Envoy 的源码文档中 https://github.com/envoyproxy/envoy/blob/main/source/docs/listener.md#fromHistory 。
- 两个 worker 线程可以 listen 同一个 socket?
- 在旧版本默认不使用 reuse_port 情况下,是使用 duplicate socket/file descriptor 的方法为每个 work thread 复制一个文件描述符。
- 在使用 reuse_port 情况下(新版本好像默认),是使用当然可以每个线程独立 create/bind/listen 相同 port 的 socket 了。 见我的文章:https://blog.mygraphql.com/zh/posts/cloud/istio/istio-tunning/istio-thread-balance/
bpftrace 跟踪分析 Listener 的实际监听行为
上面我们对源码进行静态分析和推理,但为了证明推理,还是要 bpftrace 一下,看看 istio proxy evnoy 真实 socket 行为、线程行为、代码位置(堆栈)。
这可能是少有的讲 Envoy 源码但不贴 Envoy 源码的文章🤣。不过 bpftrace 的代码还是要贴的,不然会给人骂的。
bpftrace 脚本地址:https://github.com/labilezhu/pub-diy/raw/main/low-tec/trace/trace-istio/trace-istio-part2/bpftrace/trace-envoy-socket-listen.bt
bpftrace 脚本
|
|
有点 TLDR;
bpftrace 执行
环境说明:我是在一个 k8s worknode 上执行 bpftrace 的。 worknode 上跑着两个有 istio-proxy 的 pod。
见:例子部署脚本。
由于 worknode 上 Ubuntu 自带的 bpftrace有 bug。我自己编译和打包了最新 bpftrace v0.14.1 到 docker 镜像中。
执行步骤:
- 启动 bpftrace 脚本, 开启系统级的探针。
|
|
- 重启其中一个 有 istio-proxy 的 pod,如 :
|
|
bpftrace 输出
老习惯,我先不讲原理,先贴出 trace 的输出(stack 有删减,建议看原版本:https://github.com/labilezhu/pub-diy/blob/main/low-tec/trace/trace-istio/trace-istio-part2/bpftrace/trace-envoy-socket-listen.log):
Attaching 8 probes...
watched envoy pid: 2062496
########## bind() ##########
########## setsockopt() ##########
comm:envoy : setsockopt: level=1, fd=18, optname=2, optval=1, optlen=4.
########## bind() ##########
comm:envoy : bind AF_INET: ip:127.0.0.1 port:15000 fd=18
stack:
bind+11
Envoy::Network::IoSocketHandleImpl::bind(std::__1::shared_ptr<Envoy::Network::Address::Instance const>)+101
Envoy::Network::SocketImpl::bind(std::__1::shared_ptr<Envoy::Network::Address::Instance const>)+383
Envoy::Network::ListenSocketImpl::bind(std::__1::shared_ptr<Envoy::Network::Address::Instance const>)+77
Envoy::Network::ListenSocketImpl::setupSocket(std::__1::shared_ptr<std::__1::vector<std::__1::shared_ptr<Envoy::Network::Socket::Option const>, std::__1::allocator<std::__1::shared_ptr<Envoy::Network::Socket::Option const> > > > const&, bool)+76
Envoy::Network::NetworkListenSocket<Envoy::Network::NetworkSocketTrait<(Envoy::Network::Socket::Type)0> >::NetworkListenSocket(std::__1::shared_ptr<Envoy::Network::Address::Instance const> const&, std::__1::shared_ptr<std::__1::vector<std::__1::shared_ptr<Envoy::Network::Socket::Option const>, std::__1::allocator<std::__1::shared_ptr<Envoy::Network::Socket::Option const> > > > const&, bool)+486
Envoy::Server::InstanceImpl::initialize(Envoy::Server::Options const&, std::__1::shared_ptr<Envoy::Network::Address::Instance const>, Envoy::Server::ComponentFactory&)+12555
main+44
########## listen() ##########
comm:envoy : listen() fd=18, ip:127.0.0.1 , port:15000
stack:
listen+11
Envoy::Network::IoSocketHandleImpl::listen(int)+69
Envoy::Network::TcpListenerImpl::setupServerSocket(Envoy::Event::DispatcherImpl&, Envoy::Network::Socket&)+62
Envoy::Network::TcpListenerImpl::TcpListenerImpl(Envoy::Event::DispatcherImpl&, Envoy::Random::RandomGenerator&, std::__1::shared_ptr<Envoy::Network::Socket>, Envoy::Network::TcpListenerCallbacks&, bool, unsigned int)+195
Envoy::Event::DispatcherImpl::createListener(std::__1::shared_ptr<Envoy::Network::Socket>&&, Envoy::Network::TcpListenerCallbacks&, bool, unsigned int)+108
Envoy::Server::ActiveTcpListener::ActiveTcpListener(Envoy::Network::TcpConnectionHandler&, Envoy::Network::ListenerConfig&)+116
Envoy::Server::ConnectionHandlerImpl::addListener(absl::optional<unsigned long>, Envoy::Network::ListenerConfig&)+671
Envoy::Server::InstanceImpl::initialize(Envoy::Server::Options const&, std::__1::shared_ptr<Envoy::Network::Address::Instance const>, Envoy::Server::ComponentFactory&)+13195
main+44
########## setsockopt() ##########
comm:envoy : setsockopt: level=1, fd=21, optname=2, optval=1, optlen=4.
########## bind() ##########
comm:envoy : bind AF_INET: ip:0.0.0.0 port:15090 fd=21
stack:
bind+11
Envoy::Network::IoSocketHandleImpl::bind(std::__1::shared_ptr<Envoy::Network::Address::Instance const>)+101
Envoy::Network::SocketImpl::bind(std::__1::shared_ptr<Envoy::Network::Address::Instance const>)+383
Envoy::Network::ListenSocketImpl::bind(std::__1::shared_ptr<Envoy::Network::Address::Instance const>)+77
Envoy::Network::ListenSocketImpl::setupSocket(std::__1::shared_ptr<std::__1::vector<std::__1::shared_ptr<Envoy::Network::Socket::Option const>, std::__1::allocator<std::__1::shared_ptr<Envoy::Network::Socket::Option const> > > > const&, bool)+76
Envoy::Server::ListenSocketFactoryImpl::createListenSocketAndApplyOptions()+114
Envoy::Server::ListenerManagerImpl::createListenSocketFactory(envoy::config::core::v3::Address const&, Envoy::Server::ListenerImpl&, bool)+133
Envoy::Server::ListenerManagerImpl::setNewOrDrainingSocketFactory(std::__1::basic_string<char, std::__1::char_traits<char>, std::__1::allocator<char> > const&, envoy::config::core::v3::Address const&, Envoy::Server::ListenerImpl&, bool)+783
Envoy::Server::ListenerManagerImpl::addOrUpdateListenerInternal(envoy::config::listener::v3::Listener const&, std::__1::basic_string<char, std::__1::char_traits<char>, std::__1::allocator<char> > const&, bool, std::__1::basic_string<char, std::__1::char_traits<char>, std::__1::allocator<char> > const&)+3172
Envoy::Server::ListenerManagerImpl::addOrUpdateListener(envoy::config::listener::v3::Listener const&, std::__1::basic_string<char, std::__1::char_traits<char>, std::__1::allocator<char> > const&, bool)+409
Envoy::Server::Configuration::MainImpl::initialize(envoy::config::bootstrap::v3::Bootstrap const&, Envoy::Server::Instance&, Envoy::Upstream::ClusterManagerFactory&)+2135
Envoy::Server::InstanceImpl::initialize(Envoy::Server::Options const&, std::__1::shared_ptr<Envoy::Network::Address::Instance const>, Envoy::Server::ComponentFactory&)+14470
main+44
########## setsockopt() ##########
comm:envoy : setsockopt: level=1, fd=22, optname=2, optval=1, optlen=4.
########## bind() ##########
comm:envoy : bind AF_INET: ip:0.0.0.0 port:15021 fd=22
stack:
bind+11
Envoy::Network::IoSocketHandleImpl::bind(std::__1::shared_ptr<Envoy::Network::Address::Instance const>)+101
Envoy::Network::SocketImpl::bind(std::__1::shared_ptr<Envoy::Network::Address::Instance const>)+383
Envoy::Network::ListenSocketImpl::bind(std::__1::shared_ptr<Envoy::Network::Address::Instance const>)+77
Envoy::Network::ListenSocketImpl::setupSocket(std::__1::shared_ptr<std::__1::vector<std::__1::shared_ptr<Envoy::Network::Socket::Option const>, std::__1::allocator<std::__1::shared_ptr<Envoy::Network::Socket::Option const> > > > const&, bool)+76
Envoy::Server::ListenSocketFactoryImpl::createListenSocketAndApplyOptions()+114
Envoy::Server::ListenerManagerImpl::createListenSocketFactory(envoy::config::core::v3::Address const&, Envoy::Server::ListenerImpl&, bool)+133
Envoy::Server::ListenerManagerImpl::setNewOrDrainingSocketFactory(std::__1::basic_string<char, std::__1::char_traits<char>, std::__1::allocator<char> > const&, envoy::config::core::v3::Address const&, Envoy::Server::ListenerImpl&, bool)+783
Envoy::Server::ListenerManagerImpl::addOrUpdateListenerInternal(envoy::config::listener::v3::Listener const&, std::__1::basic_string<char, std::__1::char_traits<char>, std::__1::allocator<char> > const&, bool, std::__1::basic_string<char, std::__1::char_traits<char>, std::__1::allocator<char> > const&)+3172
Envoy::Server::ListenerManagerImpl::addOrUpdateListener(envoy::config::listener::v3::Listener const&, std::__1::basic_string<char, std::__1::char_traits<char>, std::__1::allocator<char> > const&, bool)+409
Envoy::Server::Configuration::MainImpl::initialize(envoy::config::bootstrap::v3::Bootstrap const&, Envoy::Server::Instance&, Envoy::Upstream::ClusterManagerFactory&)+2135
Envoy::Server::InstanceImpl::initialize(Envoy::Server::Options const&, std::__1::shared_ptr<Envoy::Network::Address::Instance const>, Envoy::Server::ComponentFactory&)+14470
main+44
########## setsockopt() ##########
comm:envoy : setsockopt: level=1, fd=31, optname=2, optval=1, optlen=4.
########## bind() ##########
comm:envoy : bind AF_INET: ip:0.0.0.0 port:15001 fd=31
stack:
bind+11
Envoy::Network::IoSocketHandleImpl::bind(std::__1::shared_ptr<Envoy::Network::Address::Instance const>)+101
Envoy::Network::SocketImpl::bind(std::__1::shared_ptr<Envoy::Network::Address::Instance const>)+383
Envoy::Network::ListenSocketImpl::bind(std::__1::shared_ptr<Envoy::Network::Address::Instance const>)+77
Envoy::Network::ListenSocketImpl::setupSocket(std::__1::shared_ptr<std::__1::vector<std::__1::shared_ptr<Envoy::Network::Socket::Option const>, std::__1::allocator<std::__1::shared_ptr<Envoy::Network::Socket::Option const> > > > const&, bool)+76
Envoy::Server::ListenSocketFactoryImpl::createListenSocketAndApplyOptions()+114
Envoy::Server::ListenerManagerImpl::createListenSocketFactory(envoy::config::core::v3::Address const&, Envoy::Server::ListenerImpl&, bool)+133
Envoy::Server::ListenerManagerImpl::setNewOrDrainingSocketFactory(std::__1::basic_string<char, std::__1::char_traits<char>, std::__1::allocator<char> > const&, envoy::config::core::v3::Address const&, Envoy::Server::ListenerImpl&, bool)+783
Envoy::Server::ListenerManagerImpl::addOrUpdateListenerInternal(envoy::config::listener::v3::Listener const&, std::__1::basic_string<char, std::__1::char_traits<char>, std::__1::allocator<char> > const&, bool, std::__1::basic_string<char, std::__1::char_traits<char>, std::__1::allocator<char> > const&)+3172
Envoy::Server::ListenerManagerImpl::addOrUpdateListener(envoy::config::listener::v3::Listener const&, std::__1::basic_string<char, std::__1::char_traits<char>, std::__1::allocator<char> > const&, bool)+409
Envoy::Config::GrpcMuxImpl::onDiscoveryResponse(std::__1::unique_ptr<envoy::service::discovery::v3::DiscoveryResponse, std::__1::default_delete<envoy::service::discovery::v3::DiscoveryResponse> >&&, Envoy::Config::ControlPlaneStats&)+3664
Envoy::Grpc::AsyncStreamCallbacks<envoy::service::discovery::v3::DiscoveryResponse>::onReceiveMessageRaw(std::__1::unique_ptr<Envoy::Buffer::Instance, std::__1::default_delete<Envoy::Buffer::Instance> >&&)+161
Envoy::Grpc::AsyncStreamImpl::onData(Envoy::Buffer::Instance&, bool)+199
Envoy::Http::AsyncStreamImpl::encodeData(Envoy::Buffer::Instance&, bool)+354
Envoy::Router::UpstreamRequest::decodeData(Envoy::Buffer::Instance&, bool)+230
Envoy::Http::ResponseDecoderWrapper::decodeData(Envoy::Buffer::Instance&, bool)+59
Envoy::Http::Http2::ConnectionImpl::onFrameReceived(nghttp2_frame const*)+1413
Envoy::Http::Http2::ConnectionImpl::Http2Callbacks::Http2Callbacks()::$_22::__invoke(nghttp2_session*, nghttp2_frame const*, void*)+32
nghttp2_session_on_data_received+172
nghttp2_session_mem_recv+7174
Envoy::Http::Http2::ConnectionImpl::dispatch(Envoy::Buffer::Instance&)+1120
virtual thunk to Envoy::Http::Http2::ConnectionImpl::dispatch(Envoy::Buffer::Instance&)+21
Envoy::Http::CodecClient::onData(Envoy::Buffer::Instance&)+48
Envoy::Http::CodecClient::CodecReadFilter::onData(Envoy::Buffer::Instance&, bool)+21
Envoy::Network::FilterManagerImpl::onContinueReading(Envoy::Network::FilterManagerImpl::ActiveReadFilter*, Envoy::Network::ReadBufferSource&)+303
Envoy::Network::ConnectionImpl::onReadReady()+1622
Envoy::Network::ConnectionImpl::onFileEvent(unsigned int)+879
Envoy::Event::FileEventImpl::assignEvents(unsigned int, event_base*)::$_1::__invoke(int, short, void*)+92
event_process_active_single_queue+1416
event_base_loop+1953
Envoy::Server::InstanceImpl::run()+747
Envoy::MainCommonBase::run()+68
Envoy::MainCommon::main(int, char**, std::__1::function<void (Envoy::Server::Instance&)>)+148
main+44
########## setsockopt() ##########
comm:envoy : setsockopt: level=1, fd=32, optname=2, optval=1, optlen=4.
########## bind() ##########
comm:envoy : bind AF_INET: ip:0.0.0.0 port:15006 fd=32
stack:
bind+11
Envoy::Network::IoSocketHandleImpl::bind(std::__1::shared_ptr<Envoy::Network::Address::Instance const>)+101
Envoy::Network::SocketImpl::bind(std::__1::shared_ptr<Envoy::Network::Address::Instance const>)+383
Envoy::Network::ListenSocketImpl::bind(std::__1::shared_ptr<Envoy::Network::Address::Instance const>)+77
Envoy::Network::ListenSocketImpl::setupSocket(std::__1::shared_ptr<std::__1::vector<std::__1::shared_ptr<Envoy::Network::Socket::Option const>, std::__1::allocator<std::__1::shared_ptr<Envoy::Network::Socket::Option const> > > > const&, bool)+76
Envoy::Server::ListenSocketFactoryImpl::createListenSocketAndApplyOptions()+114
Envoy::Server::ListenerManagerImpl::createListenSocketFactory(envoy::config::core::v3::Address const&, Envoy::Server::ListenerImpl&, bool)+133
Envoy::Server::ListenerManagerImpl::setNewOrDrainingSocketFactory(std::__1::basic_string<char, std::__1::char_traits<char>, std::__1::allocator<char> > const&, envoy::config::core::v3::Address const&, Envoy::Server::ListenerImpl&, bool)+783
Envoy::Server::ListenerManagerImpl::addOrUpdateListenerInternal(envoy::config::listener::v3::Listener const&, std::__1::basic_string<char, std::__1::char_traits<char>, std::__1::allocator<char> > const&, bool, std::__1::basic_string<char, std::__1::char_traits<char>, std::__1::allocator<char> > const&)+3172
Envoy::Server::ListenerManagerImpl::addOrUpdateListener(envoy::config::listener::v3::Listener const&, std::__1::basic_string<char, std::__1::char_traits<char>, std::__1::allocator<char> > const&, bool)+409
Envoy::Config::GrpcMuxImpl::onDiscoveryResponse(std::__1::unique_ptr<envoy::service::discovery::v3::DiscoveryResponse, std::__1::default_delete<envoy::service::discovery::v3::DiscoveryResponse> >&&, Envoy::Config::ControlPlaneStats&)+3664
Envoy::Grpc::AsyncStreamCallbacks<envoy::service::discovery::v3::DiscoveryResponse>::onReceiveMessageRaw(std::__1::unique_ptr<Envoy::Buffer::Instance, std::__1::default_delete<Envoy::Buffer::Instance> >&&)+161
Envoy::Grpc::AsyncStreamImpl::onData(Envoy::Buffer::Instance&, bool)+199
Envoy::Http::AsyncStreamImpl::encodeData(Envoy::Buffer::Instance&, bool)+354
Envoy::Router::UpstreamRequest::decodeData(Envoy::Buffer::Instance&, bool)+230
Envoy::Http::ResponseDecoderWrapper::decodeData(Envoy::Buffer::Instance&, bool)+59
Envoy::Http::Http2::ConnectionImpl::onFrameReceived(nghttp2_frame const*)+1413
Envoy::Http::Http2::ConnectionImpl::Http2Callbacks::Http2Callbacks()::$_22::__invoke(nghttp2_session*, nghttp2_frame const*, void*)+32
nghttp2_session_on_data_received+172
nghttp2_session_mem_recv+7174
Envoy::Http::Http2::ConnectionImpl::dispatch(Envoy::Buffer::Instance&)+1120
virtual thunk to Envoy::Http::Http2::ConnectionImpl::dispatch(Envoy::Buffer::Instance&)+21
Envoy::Http::CodecClient::onData(Envoy::Buffer::Instance&)+48
Envoy::Http::CodecClient::CodecReadFilter::onData(Envoy::Buffer::Instance&, bool)+21
Envoy::Network::FilterManagerImpl::onContinueReading(Envoy::Network::FilterManagerImpl::ActiveReadFilter*, Envoy::Network::ReadBufferSource&)+303
Envoy::Network::ConnectionImpl::onReadReady()+1622
Envoy::Network::ConnectionImpl::onFileEvent(unsigned int)+879
Envoy::Event::FileEventImpl::assignEvents(unsigned int, event_base*)::$_1::__invoke(int, short, void*)+92
event_process_active_single_queue+1416
event_base_loop+1953
Envoy::Server::InstanceImpl::run()+747
Envoy::MainCommonBase::run()+68
Envoy::MainCommon::main(int, char**, std::__1::function<void (Envoy::Server::Instance&)>)+148
main+44
__libc_start_main+243
########## sys_enter_dup() ##########
comm:wrk:worker_0 : duping_fd=21, new_fd=33
stack:
dup+11
Envoy::Network::IoSocketHandleImpl::duplicate()+71
Envoy::Network::ListenSocketImpl::duplicate()+54
Envoy::Server::ListenSocketFactoryImpl::getListenSocket()+102
Envoy::Server::ActiveTcpListener::ActiveTcpListener(Envoy::Network::TcpConnectionHandler&, Envoy::Network::ListenerConfig&)+60
Envoy::Server::ConnectionHandlerImpl::addListener(absl::optional<unsigned long>, Envoy::Network::ListenerConfig&)+671
Envoy::Event::DispatcherImpl::runPostCallbacks()+317
Envoy::Event::DispatcherImpl::run(Envoy::Event::Dispatcher::RunType)+44
Envoy::Server::WorkerImpl::threadRoutine(Envoy::Server::GuardDog&, std::__1::function<void ()> const&)+621
Envoy::Thread::ThreadImplPosix::ThreadImplPosix(std::__1::function<void ()>, absl::optional<Envoy::Thread::Options> const&)::{lambda(void*)#1}::__invoke(void*)+19
start_thread+217
########## listen() ##########
comm:wrk:worker_0 : listen() on an dupliated old_fd=21
comm:wrk:worker_0 : listen() fd=33, ip:0.0.0.0 , port:15090
stack:
listen+11
Envoy::Network::IoSocketHandleImpl::listen(int)+69
Envoy::Network::TcpListenerImpl::setupServerSocket(Envoy::Event::DispatcherImpl&, Envoy::Network::Socket&)+62
Envoy::Network::TcpListenerImpl::TcpListenerImpl(Envoy::Event::DispatcherImpl&, Envoy::Random::RandomGenerator&, std::__1::shared_ptr<Envoy::Network::Socket>, Envoy::Network::TcpListenerCallbacks&, bool, unsigned int)+195
Envoy::Event::DispatcherImpl::createListener(std::__1::shared_ptr<Envoy::Network::Socket>&&, Envoy::Network::TcpListenerCallbacks&, bool, unsigned int)+108
Envoy::Server::ActiveTcpListener::ActiveTcpListener(Envoy::Network::TcpConnectionHandler&, Envoy::Network::ListenerConfig&)+116
Envoy::Server::ConnectionHandlerImpl::addListener(absl::optional<unsigned long>, Envoy::Network::ListenerConfig&)+671
std::__1::__function::__func<Envoy::Server::WorkerImpl::addListener(absl::optional<unsigned long>, Envoy::Network::ListenerConfig&, std::__1::function<void (bool)>)::$_2, std::__1::allocator<Envoy::Server::WorkerImpl::addListener(absl::optional<unsigned long>, Envoy::Network::ListenerConfig&, std::__1::function<void (bool)>)::$_2>, void ()>::operator()()+46
Envoy::Event::DispatcherImpl::runPostCallbacks()+317
Envoy::Event::DispatcherImpl::run(Envoy::Event::Dispatcher::RunType)+44
Envoy::Server::WorkerImpl::threadRoutine(Envoy::Server::GuardDog&, std::__1::function<void ()> const&)+621
Envoy::Thread::ThreadImplPosix::ThreadImplPosix(std::__1::function<void ()>, absl::optional<Envoy::Thread::Options> const&)::{lambda(void*)#1}::__invoke(void*)+19
start_thread+217
########## sys_enter_dup() ##########
comm:wrk:worker_0 : duping_fd=22, new_fd=34
stack:
dup+11
Envoy::Network::IoSocketHandleImpl::duplicate()+71
Envoy::Network::ListenSocketImpl::duplicate()+54
Envoy::Server::ListenSocketFactoryImpl::getListenSocket()+102
Envoy::Server::ActiveTcpListener::ActiveTcpListener(Envoy::Network::TcpConnectionHandler&, Envoy::Network::ListenerConfig&)+60
Envoy::Server::ConnectionHandlerImpl::addListener(absl::optional<unsigned long>, Envoy::Network::ListenerConfig&)+671
Envoy::Event::DispatcherImpl::runPostCallbacks()+317
Envoy::Event::DispatcherImpl::run(Envoy::Event::Dispatcher::RunType)+44
Envoy::Server::WorkerImpl::threadRoutine(Envoy::Server::GuardDog&, std::__1::function<void ()> const&)+621
Envoy::Thread::ThreadImplPosix::ThreadImplPosix(std::__1::function<void ()>, absl::optional<Envoy::Thread::Options> const&)::{lambda(void*)#1}::__invoke(void*)+19
start_thread+217
########## listen() ##########
comm:wrk:worker_0 : listen() on an dupliated old_fd=22
comm:wrk:worker_0 : listen() fd=34, ip:0.0.0.0 , port:15021
stack:
listen+11
Envoy::Network::IoSocketHandleImpl::listen(int)+69
Envoy::Network::TcpListenerImpl::setupServerSocket(Envoy::Event::DispatcherImpl&, Envoy::Network::Socket&)+62
Envoy::Network::TcpListenerImpl::TcpListenerImpl(Envoy::Event::DispatcherImpl&, Envoy::Random::RandomGenerator&, std::__1::shared_ptr<Envoy::Network::Socket>, Envoy::Network::TcpListenerCallbacks&, bool, unsigned int)+195
Envoy::Event::DispatcherImpl::createListener(std::__1::shared_ptr<Envoy::Network::Socket>&&, Envoy::Network::TcpListenerCallbacks&, bool, unsigned int)+108
Envoy::Server::ActiveTcpListener::ActiveTcpListener(Envoy::Network::TcpConnectionHandler&, Envoy::Network::ListenerConfig&)+116
Envoy::Server::ConnectionHandlerImpl::addListener(absl::optional<unsigned long>, Envoy::Network::ListenerConfig&)+671
Envoy::Event::DispatcherImpl::runPostCallbacks()+317
Envoy::Event::DispatcherImpl::run(Envoy::Event::Dispatcher::RunType)+44
Envoy::Server::WorkerImpl::threadRoutine(Envoy::Server::GuardDog&, std::__1::function<void ()> const&)+621
Envoy::Thread::ThreadImplPosix::ThreadImplPosix(std::__1::function<void ()>, absl::optional<Envoy::Thread::Options> const&)::{lambda(void*)#1}::__invoke(void*)+19
start_thread+217
########## sys_enter_dup() ##########
comm:wrk:worker_1 : duping_fd=21, new_fd=35
stack:
dup+11
Envoy::Network::IoSocketHandleImpl::duplicate()+71
Envoy::Network::ListenSocketImpl::duplicate()+54
Envoy::Server::ListenSocketFactoryImpl::getListenSocket()+102
Envoy::Server::ActiveTcpListener::ActiveTcpListener(Envoy::Network::TcpConnectionHandler&, Envoy::Network::ListenerConfig&)+60
Envoy::Server::ConnectionHandlerImpl::addListener(absl::optional<unsigned long>, Envoy::Network::ListenerConfig&)+671
Envoy::Event::DispatcherImpl::runPostCallbacks()+317
Envoy::Event::DispatcherImpl::run(Envoy::Event::Dispatcher::RunType)+44
Envoy::Server::WorkerImpl::threadRoutine(Envoy::Server::GuardDog&, std::__1::function<void ()> const&)+621
Envoy::Thread::ThreadImplPosix::ThreadImplPosix(std::__1::function<void ()>, absl::optional<Envoy::Thread::Options> const&)::{lambda(void*)#1}::__invoke(void*)+19
start_thread+217
########## listen() ##########
comm:wrk:worker_1 : listen() on an dupliated old_fd=21
comm:wrk:worker_1 : listen() fd=35, ip:0.0.0.0 , port:15090
stack:
listen+11
Envoy::Network::IoSocketHandleImpl::listen(int)+69
Envoy::Network::TcpListenerImpl::setupServerSocket(Envoy::Event::DispatcherImpl&, Envoy::Network::Socket&)+62
Envoy::Network::TcpListenerImpl::TcpListenerImpl(Envoy::Event::DispatcherImpl&, Envoy::Random::RandomGenerator&, std::__1::shared_ptr<Envoy::Network::Socket>, Envoy::Network::TcpListenerCallbacks&, bool, unsigned int)+195
Envoy::Event::DispatcherImpl::createListener(std::__1::shared_ptr<Envoy::Network::Socket>&&, Envoy::Network::TcpListenerCallbacks&, bool, unsigned int)+108
Envoy::Server::ActiveTcpListener::ActiveTcpListener(Envoy::Network::TcpConnectionHandler&, Envoy::Network::ListenerConfig&)+116
Envoy::Server::ConnectionHandlerImpl::addListener(absl::optional<unsigned long>, Envoy::Network::ListenerConfig&)+671
Envoy::Event::DispatcherImpl::runPostCallbacks()+317
Envoy::Event::DispatcherImpl::run(Envoy::Event::Dispatcher::RunType)+44
Envoy::Server::WorkerImpl::threadRoutine(Envoy::Server::GuardDog&, std::__1::function<void ()> const&)+621
Envoy::Thread::ThreadImplPosix::ThreadImplPosix(std::__1::function<void ()>, absl::optional<Envoy::Thread::Options> const&)::{lambda(void*)#1}::__invoke(void*)+19
start_thread+217
########## sys_enter_dup() ##########
comm:wrk:worker_1 : duping_fd=22, new_fd=36
stack:
dup+11
Envoy::Network::IoSocketHandleImpl::duplicate()+71
Envoy::Network::ListenSocketImpl::duplicate()+54
Envoy::Server::ListenSocketFactoryImpl::getListenSocket()+102
Envoy::Server::ActiveTcpListener::ActiveTcpListener(Envoy::Network::TcpConnectionHandler&, Envoy::Network::ListenerConfig&)+60
Envoy::Server::ConnectionHandlerImpl::addListener(absl::optional<unsigned long>, Envoy::Network::ListenerConfig&)+671
Envoy::Event::DispatcherImpl::runPostCallbacks()+317
Envoy::Event::DispatcherImpl::run(Envoy::Event::Dispatcher::RunType)+44
Envoy::Server::WorkerImpl::threadRoutine(Envoy::Server::GuardDog&, std::__1::function<void ()> const&)+621
Envoy::Thread::ThreadImplPosix::ThreadImplPosix(std::__1::function<void ()>, absl::optional<Envoy::Thread::Options> const&)::{lambda(void*)#1}::__invoke(void*)+19
start_thread+217
########## listen() ##########
comm:wrk:worker_1 : listen() on an dupliated old_fd=22
comm:wrk:worker_1 : listen() fd=36, ip:0.0.0.0 , port:15021
stack:
listen+11
Envoy::Network::IoSocketHandleImpl::listen(int)+69
Envoy::Network::TcpListenerImpl::setupServerSocket(Envoy::Event::DispatcherImpl&, Envoy::Network::Socket&)+62
Envoy::Network::TcpListenerImpl::TcpListenerImpl(Envoy::Event::DispatcherImpl&, Envoy::Random::RandomGenerator&, std::__1::shared_ptr<Envoy::Network::Socket>, Envoy::Network::TcpListenerCallbacks&, bool, unsigned int)+195
Envoy::Event::DispatcherImpl::createListener(std::__1::shared_ptr<Envoy::Network::Socket>&&, Envoy::Network::TcpListenerCallbacks&, bool, unsigned int)+108
Envoy::Server::ActiveTcpListener::ActiveTcpListener(Envoy::Network::TcpConnectionHandler&, Envoy::Network::ListenerConfig&)+116
Envoy::Server::ConnectionHandlerImpl::addListener(absl::optional<unsigned long>, Envoy::Network::ListenerConfig&)+671
Envoy::Event::DispatcherImpl::runPostCallbacks()+317
Envoy::Event::DispatcherImpl::run(Envoy::Event::Dispatcher::RunType)+44
Envoy::Server::WorkerImpl::threadRoutine(Envoy::Server::GuardDog&, std::__1::function<void ()> const&)+621
Envoy::Thread::ThreadImplPosix::ThreadImplPosix(std::__1::function<void ()>, absl::optional<Envoy::Thread::Options> const&)::{lambda(void*)#1}::__invoke(void*)+19
start_thread+217
########## sys_enter_dup() ##########
comm:wrk:worker_1 : duping_fd=31, new_fd=37
stack:
dup+11
Envoy::Network::IoSocketHandleImpl::duplicate()+71
Envoy::Network::ListenSocketImpl::duplicate()+54
Envoy::Server::ListenSocketFactoryImpl::getListenSocket()+102
Envoy::Server::ActiveTcpListener::ActiveTcpListener(Envoy::Network::TcpConnectionHandler&, Envoy::Network::ListenerConfig&)+60
Envoy::Server::ConnectionHandlerImpl::addListener(absl::optional<unsigned long>, Envoy::Network::ListenerConfig&)+671
Envoy::Event::DispatcherImpl::runPostCallbacks()+317
Envoy::Event::DispatcherImpl::run(Envoy::Event::Dispatcher::RunType)+44
Envoy::Server::WorkerImpl::threadRoutine(Envoy::Server::GuardDog&, std::__1::function<void ()> const&)+621
Envoy::Thread::ThreadImplPosix::ThreadImplPosix(std::__1::function<void ()>, absl::optional<Envoy::Thread::Options> const&)::{lambda(void*)#1}::__invoke(void*)+19
start_thread+217
########## listen() ##########
comm:wrk:worker_1 : listen() on an dupliated old_fd=31
comm:wrk:worker_1 : listen() fd=37, ip:0.0.0.0 , port:15001
stack:
listen+11
Envoy::Network::IoSocketHandleImpl::listen(int)+69
Envoy::Network::TcpListenerImpl::setupServerSocket(Envoy::Event::DispatcherImpl&, Envoy::Network::Socket&)+62
Envoy::Network::TcpListenerImpl::TcpListenerImpl(Envoy::Event::DispatcherImpl&, Envoy::Random::RandomGenerator&, std::__1::shared_ptr<Envoy::Network::Socket>, Envoy::Network::TcpListenerCallbacks&, bool, unsigned int)+195
Envoy::Event::DispatcherImpl::createListener(std::__1::shared_ptr<Envoy::Network::Socket>&&, Envoy::Network::TcpListenerCallbacks&, bool, unsigned int)+108
Envoy::Server::ActiveTcpListener::ActiveTcpListener(Envoy::Network::TcpConnectionHandler&, Envoy::Network::ListenerConfig&)+116
Envoy::Server::ConnectionHandlerImpl::addListener(absl::optional<unsigned long>, Envoy::Network::ListenerConfig&)+671
Envoy::Event::DispatcherImpl::runPostCallbacks()+317
Envoy::Event::DispatcherImpl::run(Envoy::Event::Dispatcher::RunType)+44
Envoy::Server::WorkerImpl::threadRoutine(Envoy::Server::GuardDog&, std::__1::function<void ()> const&)+621
Envoy::Thread::ThreadImplPosix::ThreadImplPosix(std::__1::function<void ()>, absl::optional<Envoy::Thread::Options> const&)::{lambda(void*)#1}::__invoke(void*)+19
start_thread+217
########## sys_enter_dup() ##########
comm:wrk:worker_0 : duping_fd=31, new_fd=38
stack:
dup+11
Envoy::Network::IoSocketHandleImpl::duplicate()+71
Envoy::Network::ListenSocketImpl::duplicate()+54
Envoy::Server::ListenSocketFactoryImpl::getListenSocket()+102
Envoy::Server::ActiveTcpListener::ActiveTcpListener(Envoy::Network::TcpConnectionHandler&, Envoy::Network::ListenerConfig&)+60
Envoy::Server::ConnectionHandlerImpl::addListener(absl::optional<unsigned long>, Envoy::Network::ListenerConfig&)+671
Envoy::Event::DispatcherImpl::runPostCallbacks()+317
Envoy::Event::DispatcherImpl::run(Envoy::Event::Dispatcher::RunType)+44
Envoy::Server::WorkerImpl::threadRoutine(Envoy::Server::GuardDog&, std::__1::function<void ()> const&)+621
Envoy::Thread::ThreadImplPosix::ThreadImplPosix(std::__1::function<void ()>, absl::optional<Envoy::Thread::Options> const&)::{lambda(void*)#1}::__invoke(void*)+19
start_thread+217
########## listen() ##########
comm:wrk:worker_0 : listen() on an dupliated old_fd=31
comm:wrk:worker_0 : listen() fd=38, ip:0.0.0.0 , port:15001
stack:
listen+11
Envoy::Network::IoSocketHandleImpl::listen(int)+69
Envoy::Network::TcpListenerImpl::setupServerSocket(Envoy::Event::DispatcherImpl&, Envoy::Network::Socket&)+62
Envoy::Network::TcpListenerImpl::TcpListenerImpl(Envoy::Event::DispatcherImpl&, Envoy::Random::RandomGenerator&, std::__1::shared_ptr<Envoy::Network::Socket>, Envoy::Network::TcpListenerCallbacks&, bool, unsigned int)+195
Envoy::Event::DispatcherImpl::createListener(std::__1::shared_ptr<Envoy::Network::Socket>&&, Envoy::Network::TcpListenerCallbacks&, bool, unsigned int)+108
Envoy::Server::ActiveTcpListener::ActiveTcpListener(Envoy::Network::TcpConnectionHandler&, Envoy::Network::ListenerConfig&)+116
Envoy::Server::ConnectionHandlerImpl::addListener(absl::optional<unsigned long>, Envoy::Network::ListenerConfig&)+671
std::__1::__function::__func<Envoy::Server::WorkerImpl::addListener(absl::optional<unsigned long>, Envoy::Network::ListenerConfig&, std::__1::function<void (bool)>)::$_2, std::__1::allocator<Envoy::Server::WorkerImpl::addListener(absl::optional<unsigned long>, Envoy::Network::ListenerConfig&, std::__1::function<void (bool)>)::$_2>, void ()>::operator()()+46
Envoy::Event::DispatcherImpl::runPostCallbacks()+317
Envoy::Event::DispatcherImpl::run(Envoy::Event::Dispatcher::RunType)+44
Envoy::Server::WorkerImpl::threadRoutine(Envoy::Server::GuardDog&, std::__1::function<void ()> const&)+621
Envoy::Thread::ThreadImplPosix::ThreadImplPosix(std::__1::function<void ()>, absl::optional<Envoy::Thread::Options> const&)::{lambda(void*)#1}::__invoke(void*)+19
start_thread+217
########## sys_enter_dup() ##########
comm:wrk:worker_0 : duping_fd=32, new_fd=39
stack:
dup+11
Envoy::Network::IoSocketHandleImpl::duplicate()+71
Envoy::Network::ListenSocketImpl::duplicate()+54
Envoy::Server::ListenSocketFactoryImpl::getListenSocket()+102
Envoy::Server::ActiveTcpListener::ActiveTcpListener(Envoy::Network::TcpConnectionHandler&, Envoy::Network::ListenerConfig&)+60
Envoy::Server::ConnectionHandlerImpl::addListener(absl::optional<unsigned long>, Envoy::Network::ListenerConfig&)+671
Envoy::Event::DispatcherImpl::runPostCallbacks()+317
Envoy::Event::DispatcherImpl::run(Envoy::Event::Dispatcher::RunType)+44
Envoy::Server::WorkerImpl::threadRoutine(Envoy::Server::GuardDog&, std::__1::function<void ()> const&)+621
Envoy::Thread::ThreadImplPosix::ThreadImplPosix(std::__1::function<void ()>, absl::optional<Envoy::Thread::Options> const&)::{lambda(void*)#1}::__invoke(void*)+19
start_thread+217
########## listen() ##########
comm:wrk:worker_0 : listen() on an dupliated old_fd=32
comm:wrk:worker_0 : listen() fd=39, ip:0.0.0.0 , port:15006
stack:
listen+11
Envoy::Network::IoSocketHandleImpl::listen(int)+69
Envoy::Network::TcpListenerImpl::setupServerSocket(Envoy::Event::DispatcherImpl&, Envoy::Network::Socket&)+62
Envoy::Network::TcpListenerImpl::TcpListenerImpl(Envoy::Event::DispatcherImpl&, Envoy::Random::RandomGenerator&, std::__1::shared_ptr<Envoy::Network::Socket>, Envoy::Network::TcpListenerCallbacks&, bool, unsigned int)+195
Envoy::Event::DispatcherImpl::createListener(std::__1::shared_ptr<Envoy::Network::Socket>&&, Envoy::Network::TcpListenerCallbacks&, bool, unsigned int)+108
Envoy::Server::ActiveTcpListener::ActiveTcpListener(Envoy::Network::TcpConnectionHandler&, Envoy::Network::ListenerConfig&)+116
Envoy::Server::ConnectionHandlerImpl::addListener(absl::optional<unsigned long>, Envoy::Network::ListenerConfig&)+671
Envoy::Event::DispatcherImpl::runPostCallbacks()+317
Envoy::Event::DispatcherImpl::run(Envoy::Event::Dispatcher::RunType)+44
Envoy::Server::WorkerImpl::threadRoutine(Envoy::Server::GuardDog&, std::__1::function<void ()> const&)+621
Envoy::Thread::ThreadImplPosix::ThreadImplPosix(std::__1::function<void ()>, absl::optional<Envoy::Thread::Options> const&)::{lambda(void*)#1}::__invoke(void*)+19
start_thread+217
########## sys_enter_dup() ##########
comm:wrk:worker_1 : duping_fd=32, new_fd=40
stack:
dup+11
Envoy::Network::IoSocketHandleImpl::duplicate()+71
Envoy::Network::ListenSocketImpl::duplicate()+54
Envoy::Server::ListenSocketFactoryImpl::getListenSocket()+102
Envoy::Server::ActiveTcpListener::ActiveTcpListener(Envoy::Network::TcpConnectionHandler&, Envoy::Network::ListenerConfig&)+60
Envoy::Server::ConnectionHandlerImpl::addListener(absl::optional<unsigned long>, Envoy::Network::ListenerConfig&)+671
Envoy::Event::DispatcherImpl::runPostCallbacks()+317
Envoy::Event::DispatcherImpl::run(Envoy::Event::Dispatcher::RunType)+44
Envoy::Server::WorkerImpl::threadRoutine(Envoy::Server::GuardDog&, std::__1::function<void ()> const&)+621
Envoy::Thread::ThreadImplPosix::ThreadImplPosix(std::__1::function<void ()>, absl::optional<Envoy::Thread::Options> const&)::{lambda(void*)#1}::__invoke(void*)+19
start_thread+217
########## listen() ##########
comm:wrk:worker_1 : listen() on an dupliated old_fd=32
comm:wrk:worker_1 : listen() fd=40, ip:0.0.0.0 , port:15006
stack:
listen+11
Envoy::Network::IoSocketHandleImpl::listen(int)+69
Envoy::Network::TcpListenerImpl::setupServerSocket(Envoy::Event::DispatcherImpl&, Envoy::Network::Socket&)+62
Envoy::Network::TcpListenerImpl::TcpListenerImpl(Envoy::Event::DispatcherImpl&, Envoy::Random::RandomGenerator&, std::__1::shared_ptr<Envoy::Network::Socket>, Envoy::Network::TcpListenerCallbacks&, bool, unsigned int)+195
Envoy::Event::DispatcherImpl::createListener(std::__1::shared_ptr<Envoy::Network::Socket>&&, Envoy::Network::TcpListenerCallbacks&, bool, unsigned int)+108
Envoy::Server::ActiveTcpListener::ActiveTcpListener(Envoy::Network::TcpConnectionHandler&, Envoy::Network::ListenerConfig&)+116
Envoy::Server::ConnectionHandlerImpl::addListener(absl::optional<unsigned long>, Envoy::Network::ListenerConfig&)+671
Envoy::Event::DispatcherImpl::runPostCallbacks()+317
Envoy::Event::DispatcherImpl::run(Envoy::Event::Dispatcher::RunType)+44
Envoy::Server::WorkerImpl::threadRoutine(Envoy::Server::GuardDog&, std::__1::function<void ()> const&)+621
Envoy::Thread::ThreadImplPosix::ThreadImplPosix(std::__1::function<void ()>, absl::optional<Envoy::Thread::Options> const&)::{lambda(void*)#1}::__invoke(void*)+19
start_thread+217
########## setsockopt() ##########
comm:wrk:worker_0 : setsockopt: level=6, fd=41, optname=1, optval=1, optlen=4.
########## setsockopt() ##########
comm:wrk:worker_0 : setsockopt: level=6, fd=42, optname=1, optval=1, optlen=4.
########## setsockopt() ##########
comm:envoy : setsockopt: level=6, fd=43, optname=1, optval=1, optlen=4.
########## setsockopt() ##########
comm:wrk:worker_0 : setsockopt: level=6, fd=41, optname=1, optval=1, optlen=4.
########## setsockopt() ##########
comm:wrk:worker_1 : setsockopt: level=6, fd=41, optname=1, optval=1, optlen=4.
...
^C
@dup_fd_new2old[33]: 21
@dup_fd_new2old[35]: 21
@dup_fd_new2old[36]: 22
@dup_fd_new2old[34]: 22
@dup_fd_new2old[38]: 31
@dup_fd_new2old[37]: 31
@dup_fd_new2old[40]: 32
@dup_fd_new2old[39]: 32
@fd2bind[18]: (127.0.0.1, 15000)
@fd2bind[21]: (0.0.0.0, 15090)
@fd2bind[22]: (0.0.0.0, 15021)
@fd2bind[31]: (0.0.0.0, 15001)
@fd2bind[32]: (0.0.0.0, 15006)
@fd2listen[35]: 1
@fd2listen[39]: 1
@fd2listen[37]: 1
@fd2listen[18]: 1
@fd2listen[38]: 1
@fd2listen[34]: 1
@fd2listen[36]: 1
@fd2listen[40]: 1
@fd2listen[33]: 1
@fd2sockopt[18]: (1, 2, 1)
@fd2sockopt[21]: (1, 2, 1)
@fd2sockopt[22]: (1, 2, 1)
@fd2sockopt[31]: (1, 2, 1)
@fd2sockopt[32]: (1, 2, 1)
@fd2sockopt[41]: (6, 1, 1)
@fd2sockopt[42]: (6, 1, 1)
@fd2sockopt[43]: (6, 1, 1)
@fd2sockopt[44]: (6, 1, 1)
@fd2sockopt[45]: (6, 1, 1)
原理与分析
原理
在分析家原理前,需要先简单了解一下 Linux server socket 编程的概念:
- socket : 本文中可以认为是 TCP 连接在应用层的概念。
- file descriptor : 文件描述符,缩写是
fd(Windows 编程过来的同学叫:句柄 handle)。一个 socket 可以对应于多个 fd。不同的线程可以在不同的fd上 listen 同一个 socket。操作系统负责新连接的负载均衡(尽管做得不太好)。 - dup() system call : 就是复制
fd。一个 socket 如果想对应多个fd。可以 dup() 一下原fd。为何要复制?因每个 worker 可以独立做 listen 和 close。详见:https://github.com/envoyproxy/envoy/blob/main/source/docs/listener.md#fromHistory - bind:把
socket fd绑定到 ip 地址和 port。思考:不同 socket 可以重复绑定到相同地址吗?如果可以,为何需要? 见: https://blog.mygraphql.com/zh/posts/cloud/istio/istio-tunning/istio-thread-balance/ - listen : 开启 socket 监听,有同步线程等待和异步通知两种模式,当然,envoy 用后者。
回到脚本。看看探针点(probe):
- sys_enter_execve - 监听操作系统上的所有启动新进程行为。如果是 envoy 进程,就记下 pid。用于后面过滤其它监控点。
- sys_enter_bind - 监听
fd的 bind 操作。记下fd监听的 ip 地址和 port。打印出操作线程名与 stack。 - sys_enter_listen - 监听
fd的 listen 操作。记下fd监听的 ip 地址和 port。打印出操作线程名与 stack。 - sys_enter_dup/sys_exit_dup - 监听
fd的dup操作。记录下fd之间的父子关系。打印出操作线程名与 stack。 - END部分 - 脚本运行结束(用户按下 Ctrl+C)后,bpftrace 默认会打印所有记录的 bpf map 。有的内部用,不需要打印,就清除。
分析
本文只关心 inbound 和 outbound 的 Listener 和相关 socket 与 port:
- virtualOutbound Listener - 15001
- virtualInbound Listener - 15006
说明一下输出最后部分的 bpf map:
- fd2bind - fd 和它 socket bind 的地址
- dup_fd_new2old - dup() 出来的新 fd 和 原 fd
- fd2listen - 执行了 listen 操作的 fd
- fd2sockopt - 执行了 sockopt 操作的 fd,和 sockopt 的参数。
如果我们这时在 POD 的 linux network namespace 下去执行 :
|
|
bpftrace 输出的线程名:
comm:envoy: Envoy 主线程comm:wrk:worker_0worker 线程 0comm:wrk:worker_1worker 线程 1
注:我用的 Istio/Evnoy 版本默认没启用 reuse_port。上面数据也是基于这个收集和分析的。
我想聪明勇敢如你能坚持读到这里,大概已经明白了。剩下的就是看程序结构、流程、行为点了。
还记得前面的 High Level 流程吗? 现在再结合上面的 stack 输出再次分析:

Listener 相关的组件和启动顺序 - 核心流程图
Listener 相关的组件和启动顺序 - 核心流程图说明以下几步:
- 进程 main 间接调用 ListenerManagerImpl,间接建立 socket,假设文件描述符为 fd-root
- bind socket 绑定到 ip 和 port
- 启动新的 worker 线程
- 加入异步 task:
add Listener task(每个 Worker + Listener 执行一次) 到 worker 的任务队列中。 - worker 线程取出任务队列,执行
add Listener task - worker 线程 duplicate 文件描述符 fd-root 为 fd-envoy
- worker 线程 异步 listen socket,和注册事件处理器
但从 stack 输出中,你应该可以知道,现实肯定比核心复杂。我想,现在是回到复杂现实的时候了。让说好的不贴代码见鬼去:

Listener 相关的组件和启动顺序 - 代码流程图
如果你对照上图和 bpftrace 输出的 stack。相信,我已经不用写多少文字分析了。两显示器是必须的。
结尾
总觉得本 part 还有些东西未说清楚:
- reuse_port - https://blog.mygraphql.com/zh/posts/cloud/istio/istio-tunning/istio-thread-balance/
- 说好的 uprobe / 分析运行期 C++ 对象结构 / vtable - 留给下期吧。或者做个收费版本? 💰
- gdb 了解 Envoy 对象结构 - 这东西还是专门一篇来写吧。心急的同学可以先看:https://blog.mygraphql.com/zh/notes/cloud/envoy/gdb-envoy/
谢谢阅读,记得上次的长文章已经是去年年三十晚了。一个多月没新料了。学习 bpf / c++ vtable / gdb … / ELF 结构 /… ,几次让人想放弃,还好,年纪大,对于我来说不是躺平,而是让我退无可退,坚持到现在了。
同时也要多谢互联网精神让我至今未放弃深耕技术这条路。现世直接相关人,对技术的评定有时更多不是技术价值本身,而是对评定人本人的价值(和负价值)。但我相信,地球那么大,总有人只看技术价值,而非那一亩三分地的小山头和小站队。互联网精神,于我是开放、平等、客观。
我希望这是个有温度的技术 Blog。让我用最近拍的一张片,结束本文。
